Visualizing Software Architecture with the C4 Model
Applying the C4 Model to show how all the pieces of your software connect
Visualizing software architecture is crucial for understanding, communicating, and documenting the structure and behavior of a software system. How do you approach architecture?
I personally lean toward the C4 Model. It’s align with these five principles above, practical, and makes it easy to create clear documentation that anyone—technical or non-technical can understand.
In fast-paced Agile environments, where communication and clarity are key, the C4 Model really shines. It’s great for visualizing designs in a clear and digestible way.
While the 4+1 Model is great for detailed architectural documentation, the C4 Model stands out when you need to quickly convey the big picture without overwhelming your audience.
Of course, the choice should come from what your project needs and what your team preferences.
What is the C4 Model?
Imagine you are exploring a city by Google Maps. First, you look at the whole city to see how it looks like. Then, you zoom in to focus on the mountains, oceans, buildings or streets that eye-catching. C4 Model is similarly in a way, it makes easier for the whole team to understand how the app works as the whole, without getting lost in the details. In the end, it’s just a clear, practical way to show how all the pieces of your software connect.
The diagrams are broken down into four levels:
Context Diagrams: Provide a bird's eye view of the system, showing how it interacts with users, external systems, and other software components.
Container Diagrams: Visualize the high-level technology stack and how major parts of the system communicate with each other.
Component Diagrams: This level illustrates the internal structure of individual containers, showing how various components within a container interact.
Code Diagrams: (Optional) Represents the actual code structure, including classes and interfaces, along with their relationships.
Visualize Architecture
To give you a more concrete idea, I’ve created a note-taker app using the C4 Model. It shows the system at every level—from the high-level context that explains where the note-taker fits into the bigger picture, down to the individual components and even code structures.
1. Context Diagram
At this level, everyone can see the big picture of the application, how the app connects to external systems and users. This view provides clarity on how the system fits into its broader environment.
2. Container Diagram
The container view shows the main components and their interactions. As you can see, the front-end is built with React, connecting to a back-end server powered by the NodeJS and Hono Framework, lastly the back-end connects to D1 database for storing data.
In short, this diagram outlines the tech stack and how the pieces communicate to each other.
3. Component Diagram
The Component Diagram provides a detailed view of the internal structure of the back-end container. It adheres to Clean Architecture principles while highlighting key components and their interactions. Here's the breakdown:
HTTP requests hit the Controllers (User or Note), which pass them to the appropriate Modules.
The Modules execute use cases and interact with the Data Access Layer to fetch or update data.
The Data Access Layer queries the D1 Database to complete the operation.
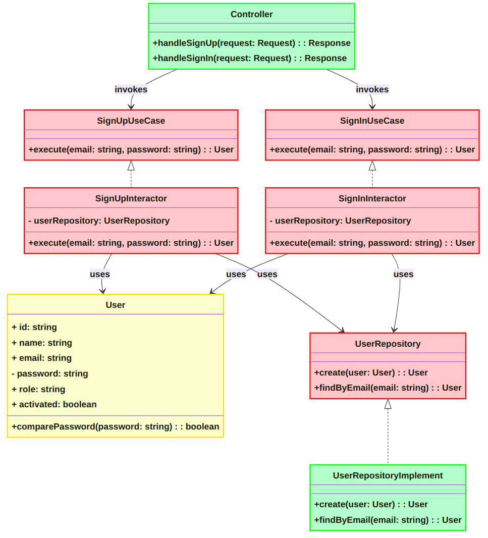
4. Code Diagram
This Code Diagram is an optional component in the C4 Model, as it is primarily used by developers. The following diagram represents the internal structure of the user module, which handles the app's authentication functionality. It focuses on the relationships between controllers, use cases, entities, and repositories, adhering to Clean Architecture principles.
Architecture Decision Records (ADRs)
While not strictly part of the C4 Model, ADRs are crucial for documenting key technical decisions. For the note-taker app, these include:
Choosing TypeScript for type safety and maintainability.
Adopting Clean Architecture principles to ensure modularity.
Selecting the Hono Framework for its lightweight and fast runtime.
Deploying on Cloudflare Workers with D1 Database for scalability and edge computing benefits.
…etc
By combining this with transparent documentation of architectural decisions, the entire team can align on the system’s design and implementation.
Interactive Architecture Demo
To demonstrate, I’ve used Structurizr DSL, a "diagrams as code" tool, to define the architecture of the note-taker app. You can explore the full DSL code and the live, interactive diagram here.
What’s Next?
Assuming all Architecture Decisions Records are approved, then I will build the app along the way. As you can see in the ADR section, the tech stack will be:
TypeScript
Clean Architecture
Hono Framework
Cloudflare Workers with a D1 Database.
Stay tuned for the next article, where you’ll see how these concepts come together in code.







